罐子
2026-04-23 12:53 Moderator
浏览器访问肯定不行吗。
你当网站访问是什么鬼
Reply Like 0 View the author
浏览器访问肯定不行吗。
你当网站访问是什么鬼
smb:\\ xxxxx试试看
用网络邻居试试自己开启: sudo systemctl enable avahi-daemon.service --now
win系统访问UOS共享文件夹,打开此电脑,在地址栏输入 \\+你的共享IP地址
UOS系统访问win系统共享文件夹,打开计算机,在地址栏输入smb://+你的共享IP地址
看看这样能不能访问
浏览器访问肯定不行吗。
你当网站访问是什么鬼
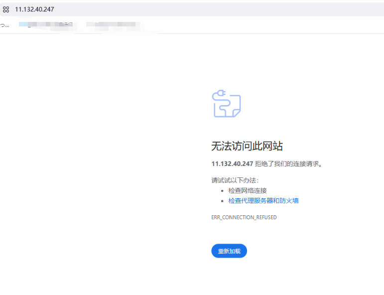
是在我的电脑中输入会自动跳转到浏览器,就挺奇怪的
smb:\\ xxxxx试试看
尝试过 会弹出这样的东西
win系统访问UOS共享文件夹,打开此电脑,在地址栏输入 \\+你的共享IP地址
UOS系统访问win系统共享文件夹,打开计算机,在地址栏输入smb://+你的共享IP地址
看看这样能不能访问

这个账号密码去哪里查看直接匿名访问的话又显示挂载错误
win下是\\x.x.x.x
Popular Events
More
明明共享文件都设置好了并且处在同一局域网 但是都互相无法发现

UOS情况如下
windows情况如下