TS漫步
deepin
2021-03-29 04:33 推荐你用下MOON FM 有Linux客户端,还可以收听网络节目。
Reply Like 1 View the author
推荐你用下MOON FM 有Linux客户端,还可以收听网络节目。
推荐你用下MOON FM 有Linux客户端,还可以收听网络节目。
用过,没整明白。
其实有喜马拉雅wine的
在spark商店搜索就找到安装,试用还不错。
感谢大家的回复,我还是觉得龙卷风收音机只是一个单纯的收音机软件而且操作也很方便。再次感谢大家回复~

有些广播还是不错的,下载了
推荐你用下MOON FM 有Linux客户端,还可以收听网络节目。
这个不错,我喜欢,全球播客。
收音机绝对是个好东西。 音乐、新闻、资讯、故事、等等...,有时候打开电脑打开酷狗等音乐播放软件一直不知道想听啥。但是收音机的话总是能听到让自己耳目一新的好歌,而且是随机听到的。我喜欢这种感觉。
在windows系统中听收音机是一件很简单的事,随便就可以找到听收音机的软件,但是在DEEPIN系统中想听收音机对于我这样的LINUX小白来说实在是有点头痛!去年的时候我在DEEPIN应用商店里找到一款叫做“Gradio”的国外软件,在摸索了一段时间后成功在DEEPIN系统中听到了收音机!当时实在是很兴奋,还在本论坛中发了一偏帖子和大家分享,很多人都很高兴。但是突然有一天我发现“Gradio”已经不能用了,搜索时老是转圈什么也加载不出来了。。国外的那位作者也没有在更新了,实在是很遗憾...
但是我还是很想听收音机的,一直在网上查找关于如何在DEEPIN系统中收听收音机的方法但是都是一无所获。昨天晚上突然又好想听!但是一番搜索下来还是一无所获.....直到刚刚!!我终于想到了一个好方法!一番尝试下来终于成功了!!我的方法不用刻意去找wine后的软件!而是直接下载windows的软件!下面我就将我的方法分享给有兴趣的朋友!
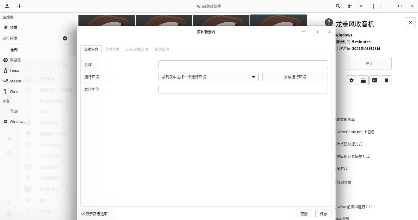
很简单,两个软件“wine游戏助手”和“龙卷风收音机windows版”会用“wine游戏助手”的朋友看到这里基本上已经猜到方法了,没错就是用“wine游戏助手”来运行龙卷风收音机,然后把龙卷风收音机发送到桌面快捷方式...如果你学会了接下来就没必要看了。下面我把关于如何操作的方法写下来给和我一样小白的不能在小白的朋友一些参考。
首先打开DEEPIN应用商店,在游戏娱乐列表里找到“wine游戏助手”下载并安装,然后在网上下载一个龙卷风收音机软件,我下载的是龙卷风收音机cradio7.6.2017.920版本,我下载的是不用安装直接解压就可以使用的版本。接下来打开“wine游戏助手”点击程序左上角的加号标志选择添加游戏,在游戏信息选项中的名称一栏中填写“龙卷风收音机”在运行环境选择“wine(运行windows游戏)”选择好后点击第二个游戏选项在“游戏启动程序”选择浏览,找到刚刚下载好的龙卷风收音机应用程序就是.exe结尾的那个,接下来在“wine前缀”选项中选择浏览找到龙卷风收音机的目录,(注意只要点一下目录就可以了不要点进去)点击打开,接下来就可以直接点击下面的保存按钮了,其他的选项都不用动!好了现在就可以在“wine游戏助手”的主界面中看到刚刚添加的龙卷风收音机了,现在只要把鼠标放在龙卷风收音机上面点击鼠标右键选择创建桌面快捷方式就可以方便的在桌面上直接打开龙卷风收音机啦~!至于如何给龙卷风收音机加一个正式的图标请大家查看我的上一篇帖子“关于游戏或软件没有正式图标的解决方法!”。
好了以上就是我如何在DEEPIN系统中听收音机的方法了,龙卷风收音机的使用方法和在windows系统中没有太大区别,选择地区,选择电台,“央广音乐之声”“央广中国之声”“上海动感101”等等电台一点就可以收听了!真是好用到颤抖~哈哈!
龙卷风收音机下载地址https://xiazai.zol.com.cn/detail/39/383455.shtml(注意要选择下边的本地下载)