换个内核试试
换个内核试试
怎么换呢
同样问题,网卡不一样但有点像,成功解决。参考一下这个https://blog.csdn.net/qq_39448233/article/details/126007322
怎么换呢
https://bbs.deepin.org/phone/zh/post/253194
同样问题,网卡不一样但有点像,成功解决。参考一下这个https://blog.csdn.net/qq_39448233/article/details/126007322
deepin有时候无线网卡失效,是因为用了旧内核,因为可能这个设备新,而他选择了5.15安装,其实新设备应该选择5.18或6.1,6.1最完整。
楼主这个网卡和我最近买的一个网卡有点像,网卡名也是xxx Ax1800,然后商家附赠了一个光盘,但是我没有软驱,最后搜到了Realtek Ax1800的网卡驱动,最后成功运行。
建议楼主去windows,折腾好驱动后,再去设备管理器看看具体型号(Linux下如果没驱动可能是看不到具体型号的)。
比如我在windows装好驱动后,设备管理器的无限网卡显示是 Realtek 8832AU,最后从github搜到了一个驱动,lwfinger/rtl8852au (github.com)

- 查看网卡id号,确认是支持的。并且上面也写了支持我的rtl8832au。


最后成功驱动了

你可以试试,确保在windows设备管理器下正确获取网卡型号后再去编译github提供的驱动。
同样问题,网卡不一样但有点像,成功解决。参考一下这个https://blog.csdn.net/qq_39448233/article/details/126007322
好的谢谢我去看下
https://bbs.deepin.org/phone/zh/post/253194
好的谢谢我去看下
楼主这个网卡和我最近买的一个网卡有点像,网卡名也是xxx Ax1800,然后商家附赠了一个光盘,但是我没有软驱,最后搜到了Realtek Ax1800的网卡驱动,最后成功运行。
建议楼主去windows,折腾好驱动后,再去设备管理器看看具体型号(Linux下如果没驱动可能是看不到具体型号的)。
比如我在windows装好驱动后,设备管理器的无限网卡显示是 Realtek 8832AU,最后从github搜到了一个驱动,lwfinger/rtl8852au (github.com)

- 查看网卡id号,确认是支持的。并且上面也写了支持我的rtl8832au。


最后成功驱动了

你可以试试,确保在windows设备管理器下正确获取网卡型号后再去编译github提供的驱动。
好的谢谢我去看下
Popular Events
More

中文 
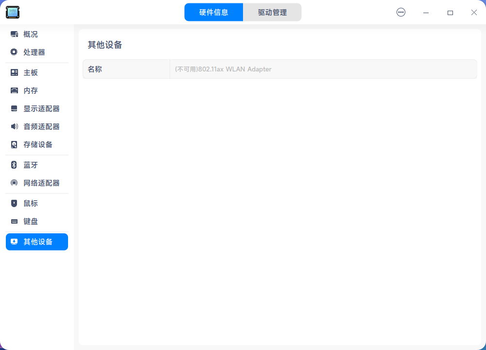
家里台式机,之前用的是一款腾达的无线网卡,自带驱动只有windows的,
deepin上原先也一直不能用,后来忘了deepin是升级到哪一版,什么都没做,就自动适配了。
现在换了翼联的这款网卡,商品页参数里写的型号是EP-AX1697GS,也是自带驱动只有win,看了下官网甚至都没找到这款,更别说有linux版驱动了。
设备管理器里显示不可用,所以不知道deepin能否适配这个网卡,像之前腾达那款一样,直接就能用了。