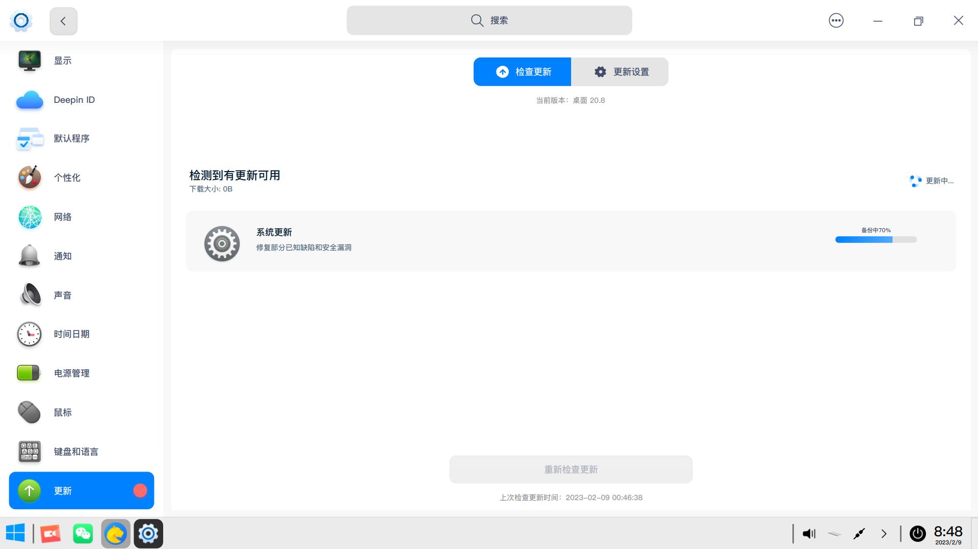
[System Installation] 系统经常有更新但下载的大小却为0K
Tofloor
poster avatar
HMOS1
deepin
2023-02-09 16:52
Author

这种情况是否正常?还是说系统检测模块有问题?

截图_20230209084857.jpg

Reply Favorite View the author
All Replies
心平气和
deepin
2023-02-09 17:20
#1

bug

Reply View the author
闪电
deepin
2023-02-10 06:37
#2

如果勾选自动下载更新但没有勾选自动安装更新就会出现这个显示。

如果不勾选自动下载,这里就会显示补丁大小

Reply View the author