[Feelings & Sharing] 我在Deepin的DDE成功运行Compiz 第二弹
Tofloor
poster avatar
来自Ubuntu的某位用户
deepin
2022-07-26 22:58
Author

我成功在DDE运行Compiz,获得了很多惊喜

image.png

此时对于没有显示的窗口,可以把鼠标先放在图标上然后移到白色的框上

image.png

或者把鼠标指针放在右上角:

不过请教高手一个问题,Compiz Config Setting Manager怎么配置下面这个界面?

image.png

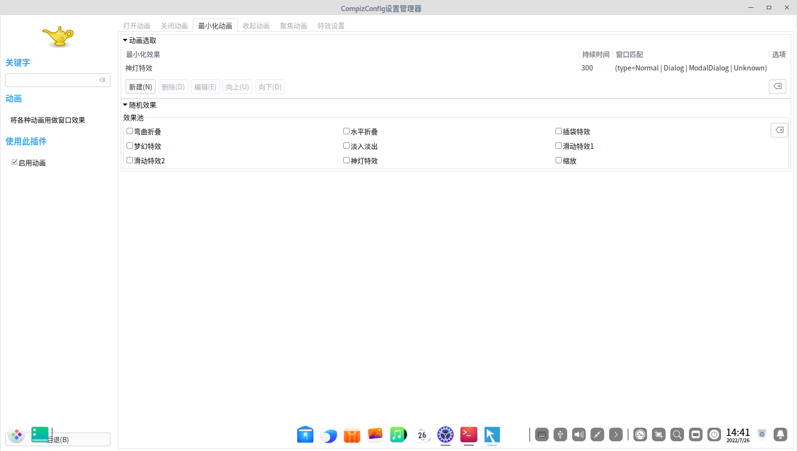
此时打开Compiz Config Setting Manager

打开震颤窗口,将摩擦力设置为最小,将弹性设置为最大,就会发现一个真实的物理世界就呈现在屏幕上了,但是会发现拖动窗口一个简单的操作就非常难控制了

点右边的x可以还原默认参数

image.png

此时把最小化特效设置为神灯效果

image.png

image.png

此时尝试用神灯效果最小化窗口不用担心黑屏了


透明的通知中心

image.png

不过有个bug,最大化Deepin自带的应用的窗口会有很大的边框

image.png

不是Deepin自带的应用就不会有这个bug

image.png

此时打开桌面立方体,按ctrl+alt+下,按住ctrl+alt不放按左右键,Deepin自带的多工作区不同壁纸没有失效

image.png

将聚焦动画改为闪避特效:

image.png

image.png

Reply Favorite View the author
All Replies
谢克辉
deepin
2022-07-26 23:04
#1

Reply View the author
来自Ubuntu的某位用户
deepin
2022-07-26 23:16
#2
谢克辉

请问怎么修改Compiz的窗口概览的触发方式,有的时候鼠标快速移到右上角会发现有可能触发不了Compiz的窗口概览(虚拟机未全屏),但是有的时候百分百触发(虚拟机已经全屏时)

Reply View the author
jjcui8595
deepin
2022-07-26 23:59
#3

like

Reply View the author
xuqi
deepin testing team
2022-08-11 06:43
#4

kissing_heart

Reply View the author