liwl
deepin
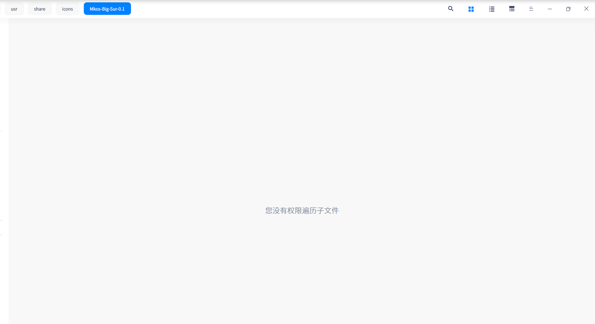
2022-06-06 22:33 会不会目录权限有问题?
一般不会不显示的,拷贝一份也会显示出来
Reply Like 0 View the author
会不会目录权限有问题?
一般不会不显示的,拷贝一份也会显示出来
会不会目录权限有问题?
一般不会不显示的,拷贝一份也会显示出来
我是以管理员身份打开放进去,会是这个原因吗?我试一下哈。感谢哈!
你的图标主题的文件是哪里来的呀,自己制作的还是?
你的图标主题的文件是哪里来的呀,自己制作的还是?
在https://www.gnome-look.org 这个网站上下载的
你的图标主题的文件是哪里来的呀,自己制作的还是?
还有一部分是星火里下载的
还有一部分是星火里下载的
看下里边有没有 index.theme 这个文件
看下里边有没有 index.theme 这个文件

有的
看下里边有没有 index.theme 这个文件
不以管理员身份打开就显示这样 是不是普通用户权限问题?
不以管理员身份打开就显示这样 是不是普通用户权限问题?
是权限问题
解决了吗?
Popular Ranking
ChangePopular Events
More
求助 图标文件夹中上传图标主题 个性化中不显示什么原因。