deepin-superuser
deepin
2021-12-30 17:48 我也遇到了这个问题。之前还有个问题是先输入英文或数字 再输入汉字,行高会变高,删除删字后又变回去
Reply Like 0 View the author
我也遇到了这个问题。之前还有个问题是先输入英文或数字 再输入汉字,行高会变高,删除删字后又变回去
编辑器默认字体 Noto Mono 有这个问题,换成 Noto Sans Mono CJK SC 以后就好了
编辑器默认字体 Noto Mono 有这个问题,换成 Noto Sans Mono CJK SC 以后就好了
还真是的,多谢老铁
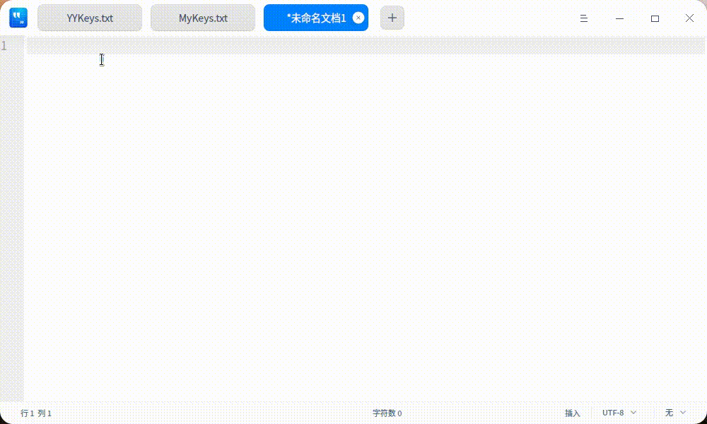
看日志的时候发现,行号显示完全, 这个行号的宽度难道是固定的?

看日志的时候发现,行号显示完全, 这个行号的宽度难道是固定的?

好像不是
最新版 5.10.14 貌似修复了这个问题,老铁可以尝试一下
最新版 5.10.14 貌似修复了这个问题,老铁可以尝试一下
嗯嗯 好像是 现在没有了
默认以最大行号宽度显示

Popular Ranking
ChangePopular Events
More
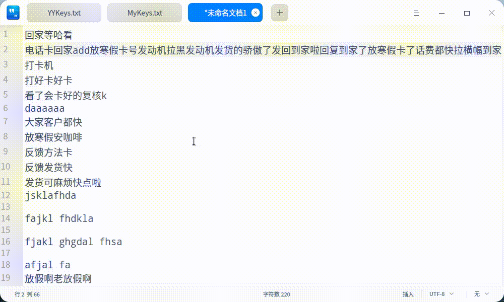
使用过程中发现记事本编辑器的一些问题:
1、中文输入时,左边的行号宽度会变化
2、上下滚动时,也会出现行号宽度变化的问题
系统版本
软件版本: